IN THIS ARTICLE
AWS Client Auth Scripting
This page demonstrates example usage of Script Canvas nodes and Lua scripting defined by the AWS Client Auth Gem.
Script Canvas
Initialize
This script initializes the following event buses (EBuses) from the AWS Client Auth Gem:
- AuthenticationProviderRequestBus
- AWSCognitoUserManagementRequestBus
- AWSCognitoAuthorizationRequestBus
Note the use of a Providers variable when initializing the AuthenticationProviderRequestBus. This variable is an array of authentication provider strings.
Input data pins for the AuthenticationProviderRequestBus bus’s Initialize function:
- Providers (string array)
- File path to
authenticationProvider.setreg(string)
Output data pin for all Initialize functions:
- Result (boolean)

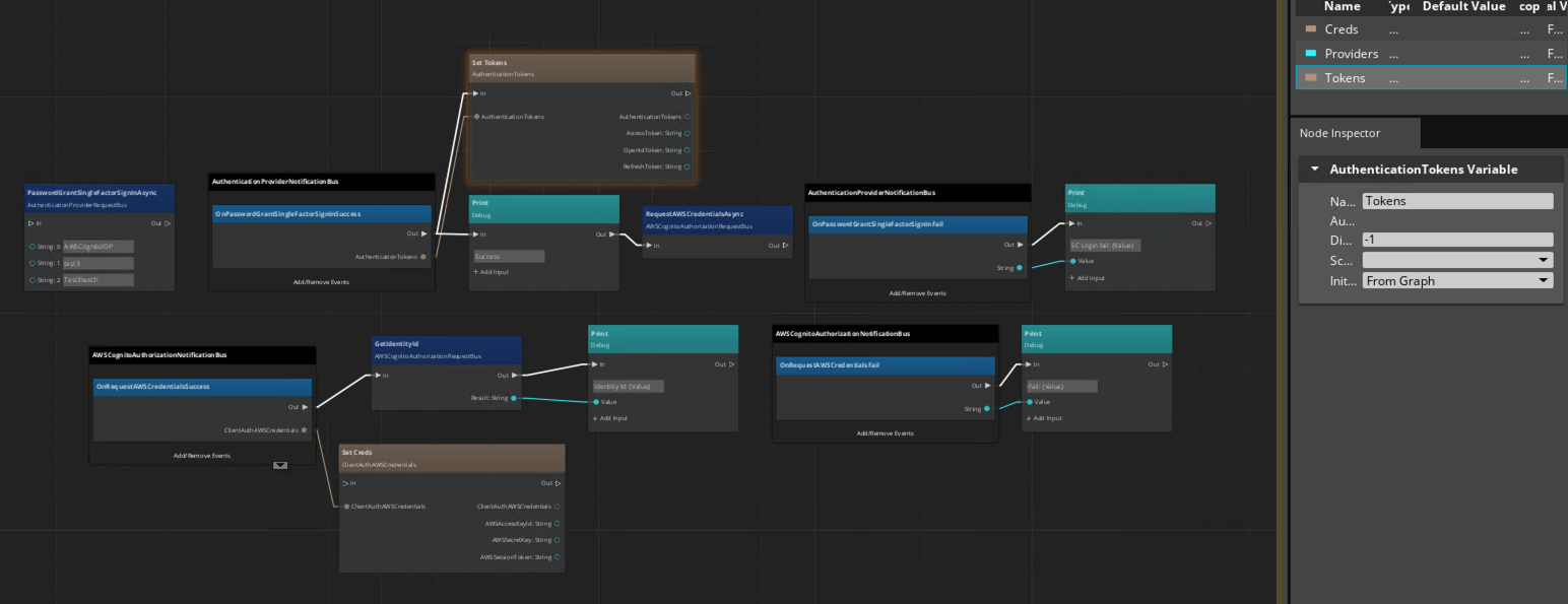
Amazon Cognito user pool password sign-in flow
The following image shows the password sign-in flow in an Amazon Cognito user pool.
Note the variables created for providers, tokens, and credentials.

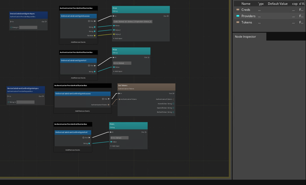
Login with Amazon device sign-in flow

To do:Break these images into smaller pieces and describe each one.
A GitHub issue has been created for this task here.
Lua
Auth notification handler
Example script:
local auth = {
Properties = {
EventNames = {"level_started", "login", "logout", "level_completed"}
}
}
function auth:OnActivate()
self.authenticationNotificationBus = AuthenticationProviderNotificationBus.Connect(self)
self.awsCognitoAuthorizationNotificationBus = AWSCognitoAuthorizationNotificationBus.Connect(self)
LyShineLua.ShowMouseCursor(true)
end
function auth:OnPasswordGrantSingleFactorSignInSuccess(tokens)
Debug.Log("Lua:login Success. Got tokens")
end
function auth:OnPasswordGrantSingleFactorSignInFail(errorMessage)
Debug.Log("Lua:login fail: "..errorMessage)
end
function auth:OnRequestAWSCredentialsSuccess(creds)
Debug.Log("Lua:Creds success")
end
function auth:OnRequestAWSCredentialsFail(errorMessage)
Debug.Log("Lua:Get Creds fail: "..errorMessage)
end
function auth:OnDeactivate()
self.authenticationNotificationBus:Disconnect()
self.awsCognitoAuthorizationNotificationBus:Disconnect()
end
return auth